Each day, we add new algorithmes, grow
your business working with us !
Store and sort your files to find them effectively. In add, your dumps will be in a secure place because database is encrypted.
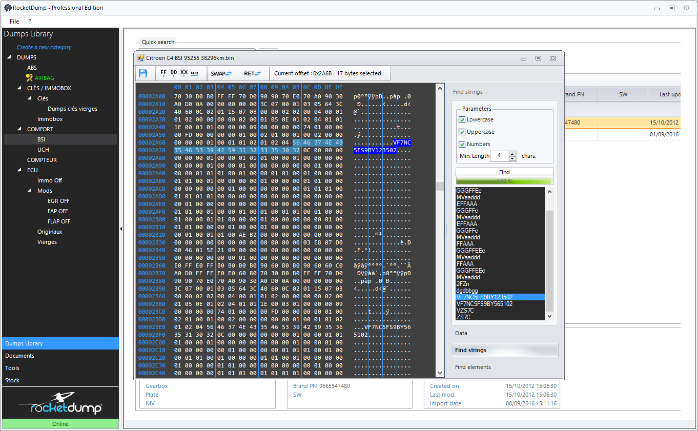
A powerful hexadecimal editor will help you to modify and compare your dumps. With powerful and exclusive features, you can for example find all strings and checksums in a dump just by one click !
Gathering more tools inside one software, RocketDump can do : immo off / virgin immo / airbag crash clear / EDC17/MED17/MEV17 EEProm Checksum calc / ECU pin code extraction / BSI pin code extraction / BOSCH ECU compatibility list (Engine & Airbag) / Radio codes calculator / transponders database...
You don't find a solution in our software ? Contact our developers : if a solution exist, they will find it !
Still young in the market today, RocketDump is necessary nonetheless among other solutions by providing a tool that is reliable, efficient and complete.
Many software are already on the market but none are 100% satisfied customers. Stop using a bunch of software gleaned left and right on the Internet and choose a solution all-in-one dedicated to your job.
Find out in this video, a quick preview of our solution. Made with passion by our developers team.
Reachable directly from software GUI.
Select ECU model, choose your file and RocketDump will do the rest !
RocketDump use the last algorithms to clear crashes with dumps from brand new ECU or tested crash/clear couple.
Thousand files sorted by brand, car model, car year, engine, ... are accessible from our tool !
Choose your dump and RocketDump will extract the PIN code so you can register new keys.
Each weeks, we find and share new solutions coming for professionnals chiptuners only.
We strive to develop the software by always proposing new solutions.
And it's just a preview ;)
Give an answer really quickly !
next, only 180€ per year for online tools subscription (optional)

Package include an USB Security dongle
Advanced hexadecimal editor
Hexadecimal comparator : you can diff files and report differences on another dump with a click !
Dump analysis (ex: BSI decrypt, checksums penetration...)
Asset stock management (components & parts)
+ 1 year subscription INCLUDED :
View solutions list
for any question